Service是Android四大组件之一。在一般的App开发场景中,它的存在往往是为了保证App切换到后台后,仍然具备处理数据的能力。Service实现了一套异步的跨进程通信模型,通过Binder机制,Service可以优雅的屏蔽跨进程调用的复杂性。一般来说,一个普通的Service运行在当前进程的主线程中,也就是说,如果不开辟线程,把耗时的操作直接甩在Service,那么系统就会赏你一个ANR(application Not Responding)警告。当然,为了方便做耗时操作,SDK层也提供了IntentService,它开辟了一个Work Thread来顺序处理耗时请求,从而避免了阻塞主进程。
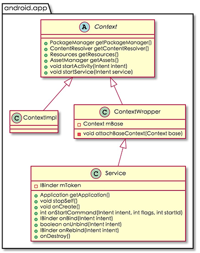
Service家族的体系如图所示:
Service是Context的子类,因此具备了资源访问和组件调用的能力,除此之外,它还具有独立的生命周期。
按运行环境分类,Service可分为:
- 前台Service
- 后台Service
通过调用 Service.startForeground(int id, Notification notification) 可以使一个后台Service成为前台Service,并与一个Notification绑定,显示在通知栏。前台Service与后台Service相比,它所在的进程具有更高的优先级,在内存不足时更不容易被系统Kill。
后台Service是指当前没有显示任何界面的Service,处于非前台的Service皆为后台Service,后台Service的优先级低于前台Service,因此在低内存的时候,系统会优先杀掉后台Service。
Service的本身只是一个空壳,它是由系统来维护和管理的。因此想要弄清楚Service的工作原理,就得分析它的启动流程。
Service在客户端的启动入口位于 ContextImpl.startService(Intent intent),因此我们从它入手。
[--> android/app/ContextImpl.java]
public ComponentName startService(Intent service) {
//如果当前进程是system-server进程,
//调用startService会通过Log打印警告信息。
warnIfCallingFromSystemProcess();
return startServiceCommon(service, mUser);
}startService 通过调用 startServiceCommon 来完成余下的工作,其代码如下:
private ComponentName startServiceCommon(Intent service, UserHandle user) {
try {
//验证启动目标Service的Intent的合法性
validateServiceIntent(service);
//让Intent为跨进程调用做准备
service.prepareToLeaveProcess();
//调用ActivityManagerNative的startService,
//这实际上是一个远程调用。
ComponentName cn = ActivityManagerNative.getDefault().startService(
mMainThread.getApplicationThread(), service,
service.resolveTypeIfNeeded(getContentResolver()), user.getIdentifier());
//根据调用结果做对应的处理
if (cn != null) {
if (cn.getPackageName().equals("!")) {
//不具备调用目标Service的权限
throw new SecurityException(
"Not allowed to start service " + service
+ " without permission " + cn.getClassName());
} else if (cn.getPackageName().equals("!!")) {
// 无法启动目标Service的处理
throw new SecurityException(
"Unable to start service " + service
+ ": " + cn.getClassName());
}
}
return cn;
} catch (RemoteException e) {
return null;
}
}startServiceCommon 首先验证启动目标Service的Intent的合法性,然后调用 ActivityManagerNative.startService(...) 来启动Service,最后做了收尾工作。我们接着来到 ActivityManagerNative 一探究竟:
[-->android/app/ActivityManagerNative.java]
public ComponentName startService(IApplicationThread caller, Intent service,
String resolvedType, int userId) throws RemoteException
{
Parcel data = Parcel.obtain();
Parcel reply = Parcel.obtain();
data.writeInterfaceToken(IActivityManager.descriptor);
data.writeStrongBinder(caller != null ? caller.asBinder() : null);
service.writeToParcel(data, 0);
data.writeString(resolvedType);
data.writeInt(userId);
mRemote.transact(START_SERVICE_TRANSACTION, data, reply, 0);
reply.readException();
ComponentName res = ComponentName.readFromParcel(reply);
data.recycle();
reply.recycle();
return res;
}相信读者看一看代码就清楚,这是一个RPC(Remote Procedure Call)调用,只不过它不是AIDL生成的,而是手工实现的。不过还有个疑问,这里的mRemote是从哪里来的呢?我们定位到取得这个IBinder的位置:
private static final Singleton<IActivityManager> gDefault = new Singleton<IActivityManager>() {
protected IActivityManager create() {
IBinder b = ServiceManager.getService("activity");
IActivityManager am = asInterface(b);
return am;
}
};显然,这个mRemote是通过ServiceManager来维护的,它对应的是ActivityManagerService。ActivityManagerService运行在system-server进程,它实际上是一个进程级别的单例。我们接着分析startService在服务端的实现:
[-->com/android/server/am/ActivityManagerService.java]
public ComponentName startService(IApplicationThread caller, Intent service,
String resolvedType, int userId) {
enforceNotIsolatedCaller("startService");
// 拒绝包含可能造成内存泄露的文件描述符的Intent
if (service != null && service.hasFileDescriptors() == true) {
throw new IllegalArgumentException("File descriptors passed in Intent");
}
synchronized(this) {
final int callingPid = Binder.getCallingPid();
final int callingUid = Binder.getCallingUid();
final long origId = Binder.clearCallingIdentity();
ComponentName res = mServices.startServiceLocked(caller, service,
resolvedType, callingPid, callingUid, userId);
Binder.restoreCallingIdentity(origId);
return res;
}
}ActivityManagerService的startService被客户端调用后,首先对 Intent 进行检查,然后跳转到调用mServices.startServiceLocked(...)进行余下工作。这里的mService的类型是ActiveServices,它的作用是什么呢?我们来看看这个类包含了哪些函数:
ActiveServices的作用显而易见了,它负责处理Service的组件调用和维护Service的状态信息。那么startServiceLocked做了哪些事情呢?我们来看代码:
[-->com/android/server/am/ActiveServices.java]
ComponentName startServiceLocked(IApplicationThread caller,
Intent service, String resolvedType,
int callingPid, int callingUid, int userId) {
final boolean callerFg;
//检查调用方身份
if (caller != null) {
final ProcessRecord callerApp = mAm.getRecordForAppLocked(caller);
//在ActivityManagerService中查询不到调用者,直接抛出异常。
if (callerApp == null) {
throw new SecurityException(
"Unable to find app for caller " + caller
+ " (pid=" + Binder.getCallingPid()
+ ") when starting service " + service);
}
//判断调用方是前台进程还是后台进程
callerFg = callerApp.setSchedGroup != Process.THREAD_GROUP_BG_NONINTERACTIVE;
} else {
callerFg = true;
}
//检索匹配Service组件信息
ServiceLookupResult res =
retrieveServiceLocked(service, resolvedType,
callingPid, callingUid, userId, true, callerFg);
//没有匹配到Service组件
if (res == null) {
return null;
}
if (res.record == null) {
//目标Service组的android:export属性为false
return new ComponentName("!", res.permission != null
? res.permission : "private to package");
}
ServiceRecord r = res.record;
if (!mAm.getUserManagerLocked().exists(r.userId)) {
//目标Service组件不存在于任何User
Slog.d(TAG, "Trying to start service with non-existent user! " + r.userId);
return null;
}
//Uri权限检查
NeededUriGrants neededGrants = mAm.checkGrantUriPermissionFromIntentLocked(
callingUid, r.packageName, service, service.getFlags(), null, r.userId);
//如果目标的Service正在被请求重启,但还未重启,取消这个请求
if (unscheduleServiceRestartLocked(r, callingUid, false)) {
if (DEBUG_SERVICE) Slog.v(TAG, "START SERVICE WHILE RESTART PENDING: " + r);
}
r.lastActivity = SystemClock.uptimeMillis();
r.startRequested = true;
r.delayedStop = false;
r.pendingStarts.add(new ServiceRecord.StartItem(r, false, r.makeNextStartId(),
service, neededGrants));
final ServiceMap smap = getServiceMap(r.userId);
boolean addToStarting = false;
if (!callerFg && r.app == null && mAm.mStartedUsers.get(r.userId) != null) {
ProcessRecord proc = mAm.getProcessRecordLocked(r.processName, r.appInfo.uid, false);
if (proc == null || proc.curProcState > ActivityManager.PROCESS_STATE_RECEIVER) {
if (r.delayed) {
// 目标Service正在启动中,但还没有启动完成。
return r.name;
}
if (smap.mStartingBackground.size() >= mMaxStartingBackground) {
// 该进程有其它组件正在启动,等待它完成后再启动。
Slog.i(TAG, "Delaying start of: " + r);
smap.mDelayedStartList.add(r);
r.delayed = true;
return r.name;
}
addToStarting = true;
} else if (proc.curProcState >= ActivityManager.PROCESS_STATE_SERVICE) {
addToStarting = true;
}
}
return startServiceInnerLocked(smap, service, r, callerFg, addToStarting);
}这里解释一下startServiceLocked的工作流程。
- 检查了调用者的身份,以防止
匿名组件攻击。 - 根据客户端传入的数据
检索匹配的Service组件信息。 - 如果检索成功,进一步检查客户端是否有权限调起目标Service。对于在
AndroidManifest.xml将android:export标签设为 false的Service,只有调用者与目标Service包名相同并且uid相同时才允许调起。 - 如果目标的Service正在被请求重启,但还未重启,取消这个请求。
- 如果目标进程已经创建, 但进程有其它组件正在启动,等待它完成后再启动。
在完成以上流程后,它调用了startServiceInnerLocked来完成余下的工作:
ComponentName startServiceInnerLocked(ServiceMap smap, Intent service,
ServiceRecord r, boolean callerFg, boolean addToStarting) {
ProcessStats.ServiceState stracker = r.getTracker();
if (stracker != null) {
//跟踪Service的内存消耗
stracker.setStarted(true, mAm.mProcessStats.getMemFactorLocked(), r.lastActivity);
}
r.callStart = false;
synchronized (r.stats.getBatteryStats()) {
//跟踪Service的耗电量
r.stats.startRunningLocked();
}
//通知客户端进程启动Service
String error = bringUpServiceLocked(r, service.getFlags(), callerFg, false);
if (error != null) {
//启动失败
return new ComponentName("!!", error);
}
if (r.startRequested && addToStarting) {
boolean first = smap.mStartingBackground.size() == 0;
smap.mStartingBackground.add(r);
//设定客户端Service启动超时的时间
r.startingBgTimeout = SystemClock.uptimeMillis() + BG_START_TIMEOUT;
if (first) {
smap.rescheduleDelayedStarts();
}
} else if (callerFg) {
smap.ensureNotStartingBackground(r);
}
return r.name;
}这个函数中,启动了对Service内存消耗和电量消耗的跟踪,然而到了最关键的一步:调起目标客户端进程来启动Service。它的逻辑实现在 bringUpServiceLocked(...)中,我们来到这个函数:
private final String bringUpServiceLocked(ServiceRecord r,
int intentFlags, boolean execInFg, boolean whileRestarting) {
if (r.app != null && r.app.thread != null) {
//目标Service已经启动
sendServiceArgsLocked(r, execInFg, false);
return null;
}
if (!whileRestarting && r.restartDelay > 0) {
// 如果目标Service正在等待restart完成,什么都不用做,直接返回。
return null;
}
//从正在重启的Service列表中移除目标Service
if (mRestartingServices.remove(r)) {
clearRestartingIfNeededLocked(r);
}
//目标Service不再是delayed状态
if (r.delayed) {
getServiceMap(r.userId).mDelayedStartList.remove(r);
r.delayed = false;
}
// 确保目标Service所属的User处于started状态。
if (mAm.mStartedUsers.get(r.userId) == null) {
String msg = "Unable to launch app "
+ r.appInfo.packageName + "/"
+ r.appInfo.uid + " for service "
+ r.intent.getIntent() + ": user " + r.userId + " is stopped";
Slog.w(TAG, msg);
bringDownServiceLocked(r);
return msg;
}
//Service即将被启动,它所属的Package不能被停止。
try {
AppGlobals.getPackageManager().setPackageStoppedState(
r.packageName, false, r.userId);
} catch (RemoteException e) {
} catch (IllegalArgumentException e) {
Slog.w(TAG, "Failed trying to unstop package "
+ r.packageName + ": " + e);
}
//检查要启动的Service是否被隔离
final boolean isolated = (r.serviceInfo.flags&ServiceInfo.FLAG_ISOLATED_PROCESS) != 0;
final String procName = r.processName;
ProcessRecord app;
if (!isolated) {
app = mAm.getProcessRecordLocked(procName, r.appInfo.uid, false);
//目标进程已经创建
if (app != null && app.thread != null) {
try {
//该进程又多了一个正在运行的Package
app.addPackage(r.appInfo.packageName, r.appInfo.versionCode, mAm.mProcessStats);
//在客户端创建并启动目标Service
realStartServiceLocked(r, app, execInFg);
return null;
} catch (RemoteException e) {
Slog.w(TAG, "Exception when starting service " + r.shortName, e);
}
}
} else {
app = r.isolatedProc;
}
//目标进程还未创建
if (app == null) {
//通过ActivityManagerService来创建目标进程,调用将阻塞到目标进程创建完成为止
if ((app=mAm.startProcessLocked(procName, r.appInfo, true, intentFlags,
"service", r.name, false, isolated, false)) == null) {
//运行到这里说明目标进程创建失败
String msg = "Unable to launch app "
+ r.appInfo.packageName + "/"
+ r.appInfo.uid + " for service "
+ r.intent.getIntent() + ": process is bad";
Slog.w(TAG, msg);
bringDownServiceLocked(r);
return msg;
}
if (isolated) {
r.isolatedProc = app;
}
}
//将目标Service添加到 正在启动Service但未启动完成 的Service列表中
if (!mPendingServices.contains(r)) {
mPendingServices.add(r);
}
if (r.delayedStop) {
r.delayedStop = false;
if (r.startRequested) {
stopServiceLocked(r);
}
}
return null;
}这个函数又依次做了以下事情:
- 如果目标Service已经启动,直接
sendServiceArgsLocked(...)并返回。 - 如果目标Service正在被重启,但未重启完成,直接返回。
- 从
正在重启的Service列表中移除目标Service。 - 清除目标Service的
delayed状态。 - 如果目标Service所属的User未处于
started状态,则不允许启动目标Service。 - 判断目标Service所处的进程是否
已经创建。 - 如果进程已经创建,通过
realStartServiceLocked(...)通知客户端创建并启动目标Service。 - 如果进程还未创建,通过
ActivityManagerService的startProcessLocked(...)来创建目标进程。 - 将目标Service添加到 正在启动Service但未启动完成 的Service列表中。
故真正创建和启动Service的逻辑在 realStartServiceLocked,我们来到这个函数:
private final void realStartServiceLocked(ServiceRecord r,
ProcessRecord app, boolean execInFg) throws RemoteException {
if (app.thread == null) {
throw new RemoteException();
}
//填充ServiceRecord
r.app = app;
r.restartTime = r.lastActivity = SystemClock.uptimeMillis();
app.services.add(r);
bumpServiceExecutingLocked(r, execInFg, "create");
mAm.updateLruProcessLocked(app, false, null);
mAm.updateOomAdjLocked();
boolean created = false;
try {
synchronized (r.stats.getBatteryStats()) {
r.stats.startLaunchedLocked();
}
//确保目标App的Dex已经优化完成
mAm.ensurePackageDexOpt(r.serviceInfo.packageName);
app.forceProcessStateUpTo(ActivityManager.PROCESS_STATE_SERVICE);
//通知客户端的ApplicationThread创建和启动目标Service
app.thread.scheduleCreateService(r, r.serviceInfo,
mAm.compatibilityInfoForPackageLocked(r.serviceInfo.applicationInfo),
app.repProcState);
r.postNotification();
created = true;
} catch (DeadObjectException e) {
//在启动Service的过程中,目标进程突然挂了
Slog.w(TAG, "Application dead when creating service " + r);
mAm.appDiedLocked(app);
} finally {
if (!created) {
app.services.remove(r);
r.app = null;
scheduleServiceRestartLocked(r, false);
return;
}
}
//如果Service需要绑定,则绑定目标Service
requestServiceBindingsLocked(r, execInFg);
updateServiceClientActivitiesLocked(app, null, true);
if (r.startRequested && r.callStart && r.pendingStarts.size() == 0) {
r.pendingStarts.add(new ServiceRecord.StartItem(r, false, r.makeNextStartId(),
null, null));
}
//通知客户端ApplicationThread调用目标Service的onStartCommand方法
sendServiceArgsLocked(r, execInFg, true);
if (r.delayed) {
getServiceMap(r.userId).mDelayedStartList.remove(r);
r.delayed = false;
}
if (r.delayedStop) {
r.delayedStop = false;
if (r.startRequested) {
stopServiceLocked(r);
}
}
}代码比较简单,服务端首先填充ServiceRecord中关于目标Service的数据,一切无误后远程调用客户端的 scheduleCreateService 函数来创建目标Service。scheduleCreateService 函数位于 android.app.IApplicationThread接口。那么,它又是何物呢?我们来看看这个接口:
[-->androiod/app/IApplicationThread.java]
/**
* System private API for communicating with the application. This is given to
* the activity manager by an application when it starts up, for the activity
* manager to tell the application about things it needs to do.
*/
public interface IApplicationThread extends IInterface {
//...
}看注释就很清楚了,它是服务端与客户端通信的桥梁,每一个客户端进程都对应一个IApplicationThread,它的实例会在进程创建后传递到服务端,方便服务端与客户端通信。IApplicationThread接口的部分实现在 android.app.ApplicationThreadNative,它仍然是一个抽象类,但是实现了大部分接口中的方法:
[-->androiod/app/ApplicationThreadNative.java]
public abstract class ApplicationThreadNative extends Binder
implements IApplicationThread {
static public IApplicationThread asInterface(IBinder obj) {
if (obj == null) {
return null;
}
IApplicationThread in =
(IApplicationThread) obj.queryLocalInterface(descriptor);
if (in != null) {
return in;
}
return new ApplicationThreadProxy(obj);
}
//...
}真正完整的是ApplicationThread。它继承了 ApplicationThreadNative ,并实现了所有的抽象方法。它是 android.app.ActivityThread 的内部类:
[-->androiod/app/ActivityThread.java]
public final class ActivityThread {
private class ApplicationThread extends ApplicationThreadNative {
public final void scheduleCreateService(IBinder token,
ServiceInfo info, CompatibilityInfo compatInfo, int processState) {
//...
}
//...
}
//...
}它的家族体系如图所示:
由前面的分析可知,远程服务端最终会调用 ApplicationThread。scheduleCreateService,那么我们来看看scheduleCreateService是怎样实现的:
public final void scheduleCreateService(IBinder token,
ServiceInfo info, CompatibilityInfo compatInfo, int processState) {
//更新进程状态
updateProcessState(processState, false);
CreateServiceData s = new CreateServiceData();
s.token = token;
s.info = info;
s.compatInfo = compatInfo;
发送请求到Handler
sendMessage(H.CREATE_SERVICE, s);
}scheduleCreateService中将传递进来的参数包装成了一个CreateServiceData,然后通过sendMessage传递到Handler。
这里的sendMessage的实现如下:
private void sendMessage(int what, Object obj, int arg1, int arg2, boolean async) {
Message msg = Message.obtain();
msg.what = what;
msg.obj = obj;
msg.arg1 = arg1;
msg.arg2 = arg2;
if (async) {
msg.setAsynchronous(true);
}
mH.sendMessage(msg);
}因此,消息发送到的是ActivityThread中的mH。mH的类型为H,继承自Handler:
private class H extends Handler {
public static final int CREATE_SERVICE = 114;
//...
public void handleMessage(Message msg) {
switch(msg.what) {
case CREATE_SERVICE:
Trace.traceBegin(Trace.TRACE_TAG_ACTIVITY_MANAGER, "serviceCreate");
handleCreateService((CreateServiceData)msg.obj);
Trace.traceEnd(Trace.TRACE_TAG_ACTIVITY_MANAGER);
break;
//...
}
}
}mH收到what为CREATE_SERVICE的Message后,通过 handleCreateService做后续处理:
private void handleCreateService(CreateServiceData data) {
//停止空闲时自动触发GC的机制
unscheduleGcIdler();
//取得App对应的LoadedApk
LoadedApk packageInfo = getPackageInfoNoCheck(
data.info.applicationInfo, data.compatInfo);
//创建Service
Service service = null;
try {
//通过反射来创建Service实例
java.lang.ClassLoader cl = packageInfo.getClassLoader();
service = (Service) cl.loadClass(data.info.name).newInstance();
} catch (Exception e) {
//...
}
try {
//创建Service的base context
ContextImpl context = ContextImpl.createAppContext(this, packageInfo);
context.setOuterContext(service);
//取得Application
Application app = packageInfo.makeApplication(false, mInstrumentation);
//填充信息到Service
service.attach(context, this, data.info.name, data.token, app,
ActivityManagerNative.getDefault());
service.onCreate();
//将创建完成的Service放入mServices这个Map中
mServices.put(data.token, service);
try {
//通知服务端,Service启动完成。
ActivityManagerNative.getDefault().serviceDoneExecuting(
data.token, SERVICE_DONE_EXECUTING_ANON, 0, 0);
} catch (RemoteException e) {
// nothing to do.
}
} catch (Exception e) {
//...
}
}代码十分清晰,这个函数做了以下事情:
- 根据
ServiceInfo中的ApplicationInfo取得App对应的LoadedApk。 - 通过
LoadedApk拿到ClassLoader来反射创建目标Service实例。 - 通过
ContextImpl.createAppContext(...)来创建base context。前面分析过,Service继承自ContextWrapper,它的attachBaseContext方法传入的就是这里的context。 - 填充信息到Service,这样Service才能知道自己的身份。
- 调用
Service.onCreate方法。 - 将创建完成的Service放入
mServices这个 Map 中。 - 通知服务端,Service启动完成。如果前面的过程耗时太长,服务端会认为客户端的Service启动失败。
还记得这句话吗?
Read the fucking source code !!!
本文试图通过对Service启动流程的源码分析来诠释这句话。文章中没有分析bindService、unbindService、stopService。因为startService的流程与其它三个函数的思想是完全一致的,读者完全可以举一反三。当然,对bindService的机制有兴趣的同学,也可以阅读 Binder 源码分析 这篇文章,理解其中的内容一定会给你带来无尽的收获!


